已有 200 人加入 核心团队 期待您也加入!
作为产品经理,不懂一点接口怎么行?

作为一个互联网公司,很多资源和信息需要内部共享或外部流通,那相关的数据就需要通过接口来传输。无论是2C还是2B的产品,都会用到接口,其中2B的产品们——数据、后台、开放平台/供应链,几乎和接口都是正面接触。
接口怎么用?目的千差万别,用法殊途同归。本文主要以美团门票举例,介绍接口的基本属性、产品逻辑和异常情况等,供大家参考和讨论。
怎么理解接口?API接口是Application Programming Interface的简称,是一些预先定义的函数,包孕接口地址、传入参数和返回参数。
可以简单理解为,当需要拜候某些数据,正常状态下传入合格参数,会收到该数据范围内的返回参数。
场景:在美团旅游频道,用户选按时间、地点后搜索航班,后台会调用搜索接口传入时间、地点等参数,接收航班类别、价格等参数,在前台页面上进行摆列展示。同理,下单时会调用生单接口确认是否成单,支付时会调用支付接口完成交易,自动修改订单状态。
产品逻辑很多公司都有开放平台(也叫供应链),好比美团作为一个平台,很多的供应商需要把自身资源导入平台,在平台页面上集中展示,供用户选择。一般情况下,美团会有自身的一套接口,供应商可以开发对应的接口进行对接,这种叫(运价)直连。
以下以美团门票为例,此链接是商家对接的开放平台,不涉密,商家技术、业务人员可以通过该地址上的接口说明进行商家对接。
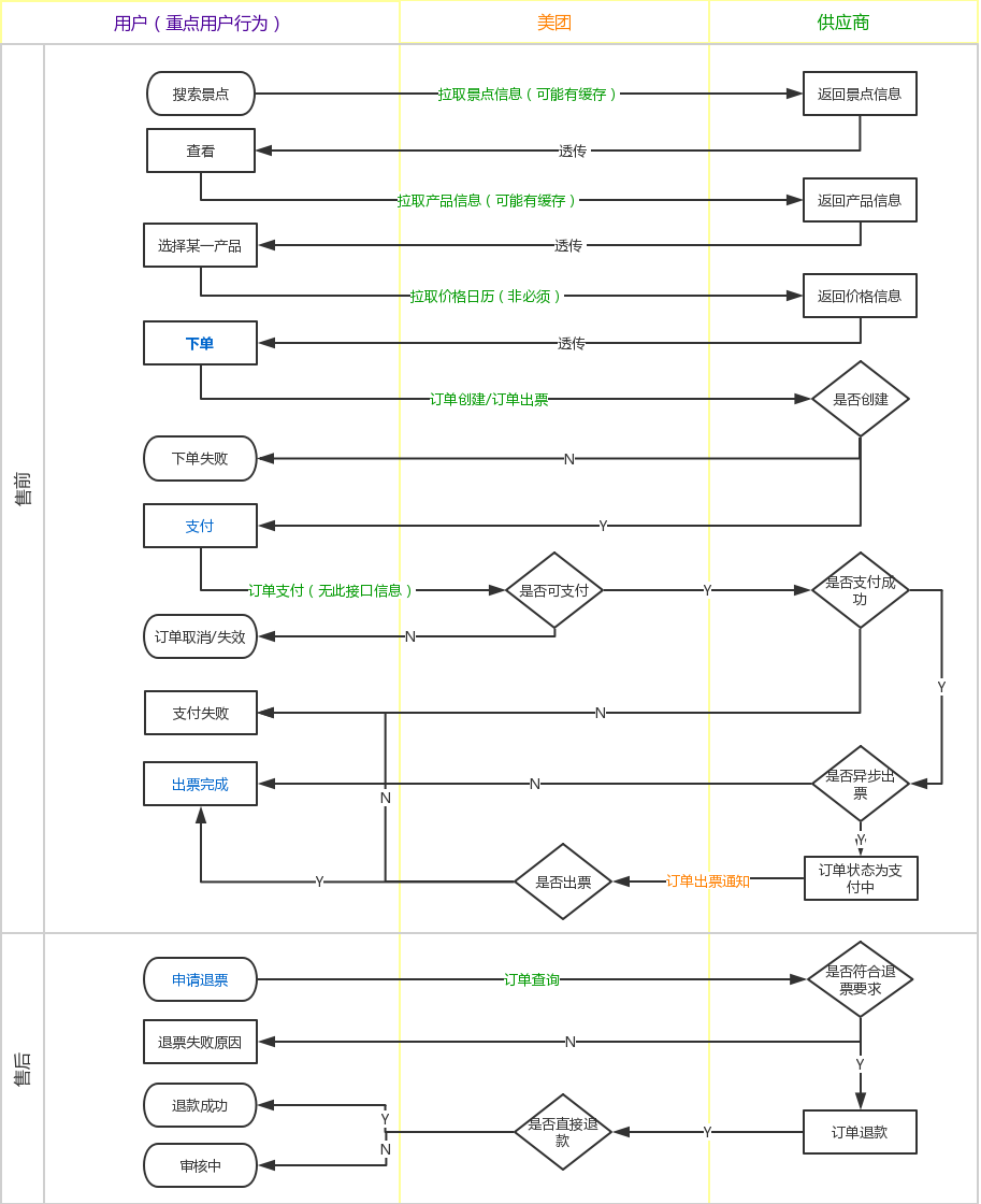
1.系统结构
门票直连系统是通过接口,把商家的门票数据导入到美团上收单,按用户行为轨迹来说,实现“搜索-预定-下单-支付-售后”的自动化。异常情况通过邮件等形式预警,手工介入处理。
(详细流程见此链接https://www.processon.com/view/link/5943ec7ae4b0bdefc0582e3e)
①正常情况下,涉及前台和用户行为的业务流程:

②涉及后台的产品数据&订单状态更新(部分简略):

按接口类型和属性可分为三类:数据类、交易类和通知类。有一部分为美团接口,另一部分接口需要商家进行开发。

我做过的接口产品不久不多,但问题类似,主要包孕两类:接口问题、产品问题。接口问题就是无响应、响应过慢、重复响应等,产品问题就是存量少、变价快、时间差导致下架更新不及时等。
在做接口相关的产品时,异常与正常流程同等重要,这与核心用户和边沿用户不是一个概念。所以在考虑每一步的流程时,必需兼顾异常问题的发生与解决方法,尽量制止损害用户体验和商家损失。
一般的解决方法是数据监控,通过对每个业务节点的多项指标进行监控,一旦超出阈值,就可以用邮件、短信等形式通知相关人员,及时解决问题。
接下来我们从两个方面具体探讨如何应对这些问题。
1.用户体验——具体场景&数据监控
对用户来说,流程的任一节点不顺畅,都会导致体验欠好,故按照用户行为轨迹来进行数据监控。
①页面展示慢——接口响应时长、用户页面停留时长、跳失率
Reason:实时调接口查询景点&产品信息,因数据量大或频率快导致。Solution:缓存数据,每N分钟更新一次。②数据展示异常——后台返回接口异常的次数和概率
Reason:接口超时或异常。Solution:可以设定重复调用,多次重试失败后,通过邮件等形式通知到运营、技术或商家。针对数据型接口,对产品进行下架或隐藏处理。
针对交易型接口,下单、支付的问题可以提醒用户、为用户保举同类产品、对产品进行下架或隐藏处理;退票类问题可以建议用户之后重试,如果比较紧急可以联系客服加急处理。
针对通知型接口,不涉及用户,邮件处理即可,可人工介入更新信息。
③产品变动,特别是变价——下单失败率、变价率、出票失败率
Reason:数据更新有时间差。Solution:当某一产品的失败率或变价率超出规定,可隐藏或下架;针对某些产品库存少的情况进行提示,预告风险;设定合理的按时更新任务。-
网络营销时代,软文营销已成为企业传播品牌、促进订单转化的重要手段。不同于硬广形式…
-
文库营销指的是借助一些文库平台上传文档,通过知识分享来做品牌营销,目前常见的文…
-
网站对于很多的企业来说,不仅仅是业务的渠道拓宽,也是多一个网站推广的途径和客户渠…
-
企业品牌推广对于企业的生存来说是极其重要的,如果没有一个好的推销渠道的话,可能就…
-
最先剖析要散播的目的客户人群的陋习与话动范畴; 精心安排合乎网民爱好的论坛推广时…
-
一方面,不同客户的建站需求不同;另一方面,网站建设人员的技术水平高低不一;同时,…
-
人们常常会遇上有些人做论坛推广的当时,以便能短期内内看到作用,就在每个论谈网站上…
-
一个生产企业想要发展必须要创立自己的品牌,在人们购买东西讲究牌子的今天,如果你所…
-
现在的推广营销方式与以前比起来可是多了不少,放在以前也就是还没有网络的时侯,商品…
-
在互联网高速发展的今天,在众多同行品牌的强势竞争下,新品牌想要打开市场并不是一件…
-
随着社会的发展和人们消费观念的改变,现在人们的消费已经从单纯的商品能使用消费阶段…
-
说起网络营销,让人们想起了网上购物,比如在刚过去的520,就是一波网购的热潮,各种打…
-
很多企业在官网搭建完成之后,便放任不管,既不更新内容、也不做任何的排名优化,最后…
-
论坛推广就是,企业利用论坛这种网络交流的平台,通过文字、图片、视频等方式发布企业…
-
随着网络营销、全网覆盖等口号喊得越来越响,现在有不少的企业做网络营销都是被同行带…
-
受互联网大趋势影响,很多传统企业纷纷着手布局网络营销,考虑到企业自身在营销经验上…
-
百科营销是一种以权威知识分享的形式对企业做有目的性的品牌宣传,可以有效提高潜在客…
-
护肤品作为当下大受女性追捧的快消品,行业竞争激烈,且更新换代尤其迅速。那么如何在…
-
一、前端seo代码优化注意事项1、提高页面加载速度。CSS可以用来解决不使用背景图片的问…

微信扫码添加好友

